NJDBでロギング
概略
構造体のデータをリングバッファに一時的に格納します
データベースにInsertするときにリングバッファからデータを読み出してDB_Insert命令を実行します

シンボル
リングバッファのファンクションを使います


使用例
構造体

ラダー-

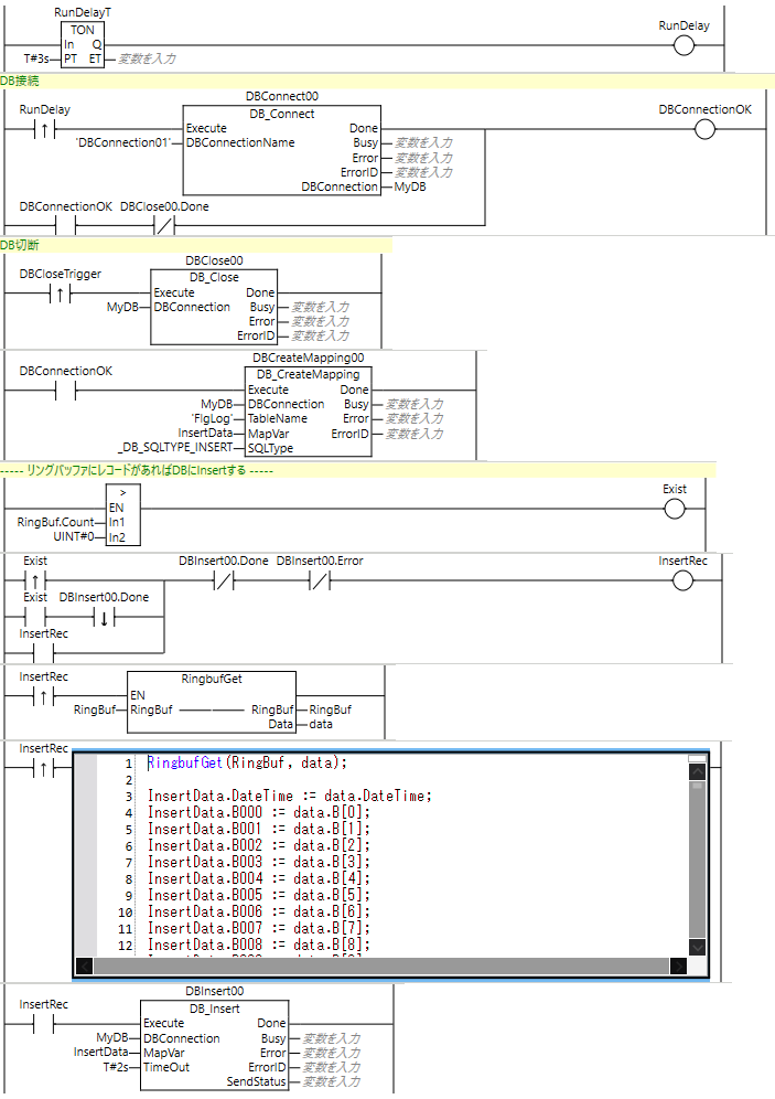
電源ON後3秒でDBへ接続(DB_Connect)します
リングバッファにレコードがあればリングバッファから1レコード取り出してDBへレコードを追加(DB_Innsert)します
ダウンロード
ダウンロードされたときは利用規約に同意したものとみなします