リングバッファを使ったロギング
概略
構造体のデータをリングバッファに一時的に格納します
SDカードに書込みするときにリングバッファからデータを読み出して書込みを行います
SDカードへの書込み時間はバラツキがあるので緩衝材となるバッファを設けることで収集周期を短くすることができます

シンボル
リングバッファのファンクションを使います


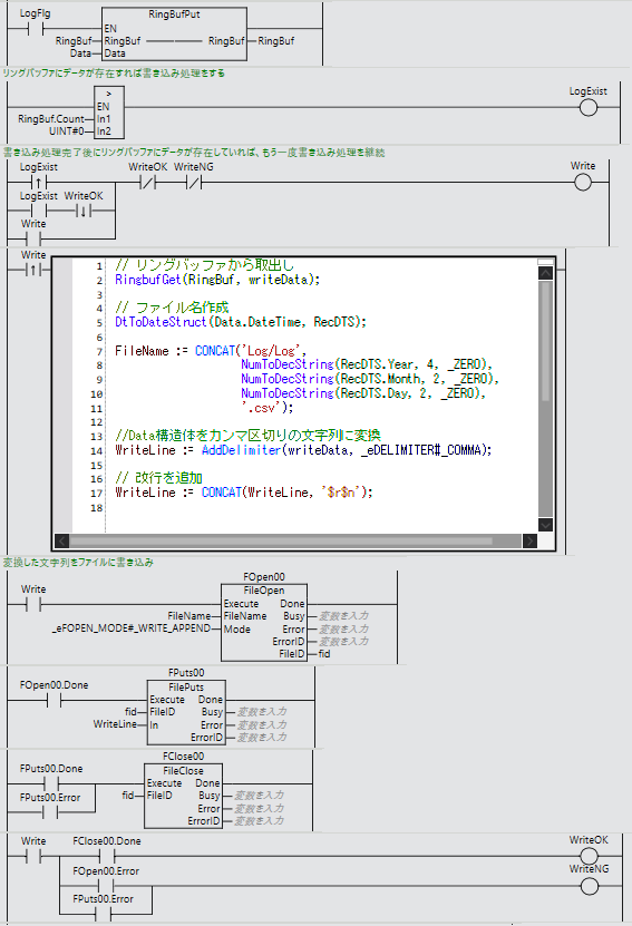
使用例
構造体

ラダー-

LogFlgの接点がONになるとRingBufPutファンクションでデータをリングバッファに格納します
リングバッファのカウントが0より大きくなれば(LogExistがON)リングバッファからデータを読み出してファイルの書込み処理をします
書込み処理は「もっとも簡単ロギング」と同様ですが、書込み完了でリングバッファのカウントが0より大きければ再度書込み処理を実行する処理を追加しています
ダウンロード
このサイトが役に立ったと感じたら、ご支援いただけると嬉しいです

